Aquí puedes obtener Active Query Builder Free Edition
Active Query Builder Free Edition, descarga la versión gratuita. Obtén última actualización de 10 de marzo de, 2019 de Active Query Builder Free Edition
Información sobre Active Query Builder Free Edition
Descarga Ahora Active Query Builder Free Edition GRATIS
Crear y ejecutar consultas SQL
¿Qué es Active Query Builder Free Edition?
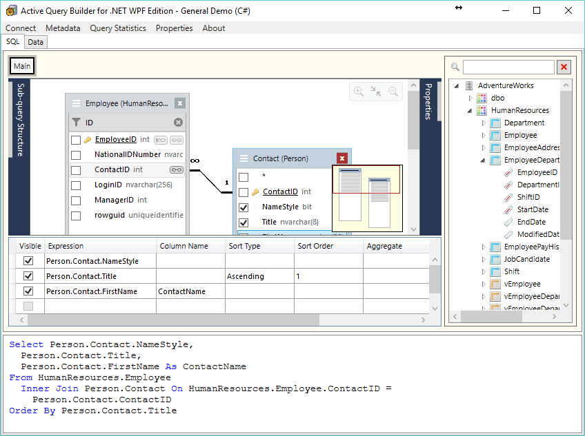
Procesadores menudo tienen que trabajar con consultas, lo que significa que necesitan una herramienta fiable que les permita llevar a cabo el proceso de desarrollo y esfuerzo para crear consultas complejas sin demasiada pelusa. s que es exactamente lo que esta pieza de software es para, que puede ser utilizado con C ++ Builder y Borland Delphi, y ita s compatible con varios entornos de desarrollo.
Esta aplicación también es compatible con muchos tipos de bases de datos , incluyendo Oracle, Microsoft Access, Firebird, entre muchos otros. Whatâ s más importante es que esta aplicación le proporciona una forma sencilla de construir cualquier tipo de consulta que necesita. Esta pieza de software también incluye un asistente de metadatos de carga, un generador de Estadística de consulta y filtros de metadatos también. Whatâ s más, la disposición de su texto de la consulta SQL se puede personalizar, así como el diseño de panel y el aspecto.
La conclusión es que si las consultas de construcción es parte de su día-a- día, esta herramienta le hará la vida mucho más fácil y le permitirá llevar a cabo todas sus tareas con facilidad y de una manera directa. Este software incluye todas las herramientas necesarias para hacer que la creación de consultas SQL mucho menos complicado y más eficaz para que pueda ahorrar tiempo.
activa el generador de consultas Free Edition se licencia como software gratuito para PC o portátil con windows de 32 bits y un sistema operativo de 64 bits. Es en la categoría Utiles de base de datos y está disponible para todos los usuarios de software como una descarga gratuita.
Imágenes y Capturas de Pantalla
